Store Manager for WooCommerce v.1.27.1.1189 – Enhanced Support of Yoast SEO Plugin

The new version of Store Manager for WooCommerce 1.27.1.1189 comes with some important enhancements to the existing functionality.
Improvements:
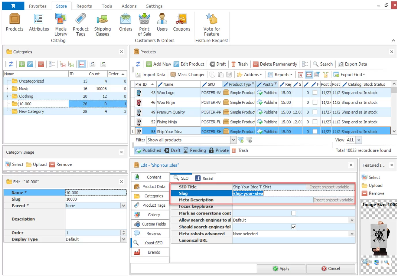
- It’s now possible to edit Snippet in Yoast SEO plugin via Store Manager.

Also, in the new version plugin fields have been added to the Import/Export Wizard.

- In the ICEcat Integration v.1.2.9.193 we've fixed an issue with the addon hanging during the update of products from Full IceCat.
Find news on Store Manager for WooCommerce releases at woocommerce-manager.com/discover-the-latest-updates-of-store-manager-for-woocommerce